Visual Basic/C++/C#のほかAccessおよびExcelの最新バージョン対応の【A HotDocument】7製品4月25日リリース!

バリュープレス

株式会社【A HotDocument】のプレスリリース画像
株式会社【A HotDocument】のプレスリリース画像

全63種類のドキュメントが自動生成できる【A HotDocument】for Visual Basic 2019のほか、html、chm、xmlなど全5形式が出力可能なドキュメント自動生成ツールの最新バージョンが登場! クリックするだけで、開発時の納品・保守用に役立つドキュメントが自動生成できるツールの最新バージョンです。

Microsoft Visual StudioおよびMicrosoft Office対応開発支援ツール、ドキュメント自動生成ツールの開発・提供などを手がけている株式会社【A HotDocument】(ア ホットドキュメント )は2019年4月25日(木)、Microsoft Visual Basic 2019のほかVisual C++ 2019、Visual C#、Microsoft Access2019および365、Microsoft Excel2019および365対応のドキュメント自動生成ツール【A HotDocument】7製品の販売を開始します。


▼ ドキュメント自動生成ツール【A HotDocument】7製品発売告知ページ(【A HotDocument】公式ウェブサイト):http://www.hotdocument.net/news/HotDocNews1904.html

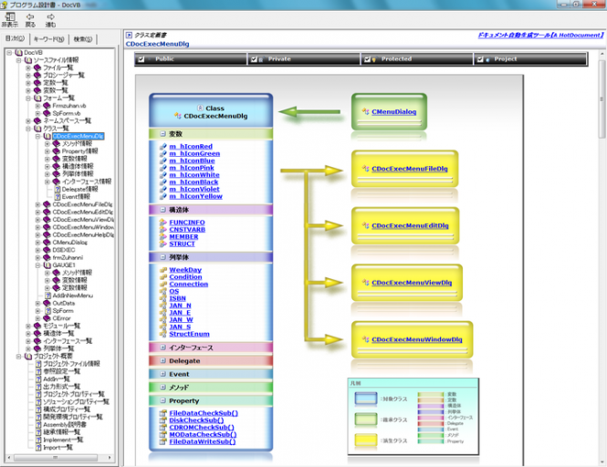
【A HotDocument】for Visual Basic 2019は各種ウェブサービスと.NET独自の情報を含む全63種類のドキュメントが自動生成できるほか、開発時の納品・保守用にMicrosoft Excelとテキストにhtml、chm、xmlをプラスした全5形式のドキュメント出力が可能になりました。


■最新のVisual StudioとAccess、Excel対応のドキュメント自動生成ツール【A HotDocument】最新バージョンがリリース!


【A HotDocument】が4月25日(木)にリリースする【A HotDocument】7製品は、Microsoft Visual Basic 2019およびC++ 2019、C# 2019とMicrosoft Access2019および365、Microsoft Excel2019および365対応のドキュメント自動生成ツールの最新バージョンです。


□このうち【A HotDocument】for Visual Basic 2019、【A HotDocument】for Visual C++ 2019、【A HotDocument】for Visual C# 2019の3製品は次のような特徴や機能を実現しています。

1.Microsoft Excelとテキストのほかhtml、chm、xmlの全5形式のドキュメント出力が可能に

納品用ドキュメントとして一般的なMicrosoft Excelとテキストに、html、chm、xmlをプラスした全5形式のドキュメント出力が可能になりました。Html形式は開発時のドキュメントの情報共有に、chm形式は階層メニュー、検索、キーワード機能が活用でき、xml形式は【A HotDocument】で解析したクラス情報などを二次加工する場合などに役立ちます。

2..NET独自のドキュメントとクラス図が自動生成可能に

.NETとMicrosoft Visual Basic 2019の言語体系にもとづいて必要な情報を厳選して見やすいドキュメントを自動生成。Assembly説明書、Namespace一覧などのプロジェクト概要、Import一覧、継承情報一覧、出力形式一覧、プロジェクトプロパティ一覧などの構成プロパティ情報を作成できます。またクラス定義書にはクラス図をドキュメント化できます。

3.Microsoft Visual Studio 2019のアドイン機能を活用したシームレスな使いやすさを実現

【A HotDocument】はMicrosoft Visual Studio 2019のメニューから実行できるシームレスな使いやすさを実現しています。


□また【A HotDocument】for Access2019、【A HotDocument】for Access365、【A HotDocument】for Excel2019、【A HotDocument】for Excel365の4製品は次のような特徴や機能を実現しています。

1.最新のMicrosoft Office2019およびMicrosoft Office365に対応

ドキュメント自動生成ツールとしては最速で、最新のMicrosoft Office2019およびMicrosoft Office365に完全対応しています。

2.Property一覧、定義書、構造体一覧、定義書など全40種類超のドキュメントを自動生成可能に

自動生成できるドキュメントの種類を、Property一覧、定義書、構造体一覧、定義書など全40種類超に拡充しました。

3.ソースファイル出力ツール「HotCat」をバンドル

Visual Basic版で好評だったソースファイル出力ツール「HotCat」をバンドルしてMicrosoft Office2019およびMicrosoft Office365で作成したVBAのソースを美しく整形して印刷できます。


■ドキュメント自動生成ツール【A HotDocument】7製品概要

ラインナップ

1.【A HotDocument】for Visual Basic 2019 39,800円(税別)

2.【A HotDocument】for Visual C++ 2019 39,800円(税別)

3.【A HotDocument】for Visual C# 2019 39,800円(税別)

4.【A HotDocument】for Access2019 39,800円(税別)

5.【A HotDocument】for Access365 39,800円(税別)

6.【A HotDocument】for Excel2019 39,800円(税別)

7.【A HotDocument】for Excel365 39,800円(税別)

いずれも複数の購入で29,800円(税別)になるほか、旧バージョンからのバージョンアップ価格として19,800円(税別)での提供もあります。

発売告知・購入方法紹介ページ(【A HotDocument】公式ウェブサイト):http://www.hotdocument.net/news/HotDocNews1904.html


【株式会社【A HotDocument】(ア ホットドキュメント)について】

設立:2007年6月14日

資本金:1000万円

電話番号:050-1150-0614(代表)

URL:http://www.hotdocument.net/

事業内容:【A HotDocument】製品の企画・開発・販売、大手OSベンダーへの製品の提供、カンファレンスおよびセミナーでの講演、書籍・雑誌などへの執筆、SEO対策のコンサルティングほか


【一般の方向けのお問い合わせ先】

企業名:株式会社【A HotDocument】

担当者名:ニュースリリース担当

TEL:050-1150-0614(代表)

Email:support@hotdocument.net


[資料: https://files.value-press.com/czMjYXJ0aWNsZSM1MTc5NyMyMTk4NzgjNTE3OTdfUlF6T3NKVk9JWC5wbmc.png ]
[資料: https://files.value-press.com/czMjYXJ0aWNsZSM1MTc5NyMyMTk4NzgjNTE3OTdfZHprdmVxSkR0bi5wbmc.png ]




提供元:ValuePress!プレスリリース詳細へ

「Visual Basic/C++/C#のほかAccessおよびExcelの最新バージョン対応の【A HotDocument】7製品4月25日リリース!」のページです。デイリーニュースオンラインは、ネットなどの最新ニュースを毎日配信しています。
ページの先頭へ戻る